Aphorio Screenshots
Some screenshots may have information blacked out to hide identifying information.
v0.1.0
v0.1.0
Application Logs
application logs
Devices
devices
Disks
disks
Dns Query
dns query
Docker Compose
docker compose
File System
file system 1
file system 2
file system 3
file system 4
file system 5
Hash
hash 1
hash 2
hash 3
hash 4
Http Tester
http tester 1
http tester 2
Interfaces
interfaces
Machine
machine
Ports Application
ports application
Processes
processes
Services
services
Sockets Application
sockets application
Sockets Os
sockets os
Statistics
statistics 1
statistics 2
statistics 3
statistics 4
Terminal
terminal
Users
users
Web Servers
web servers
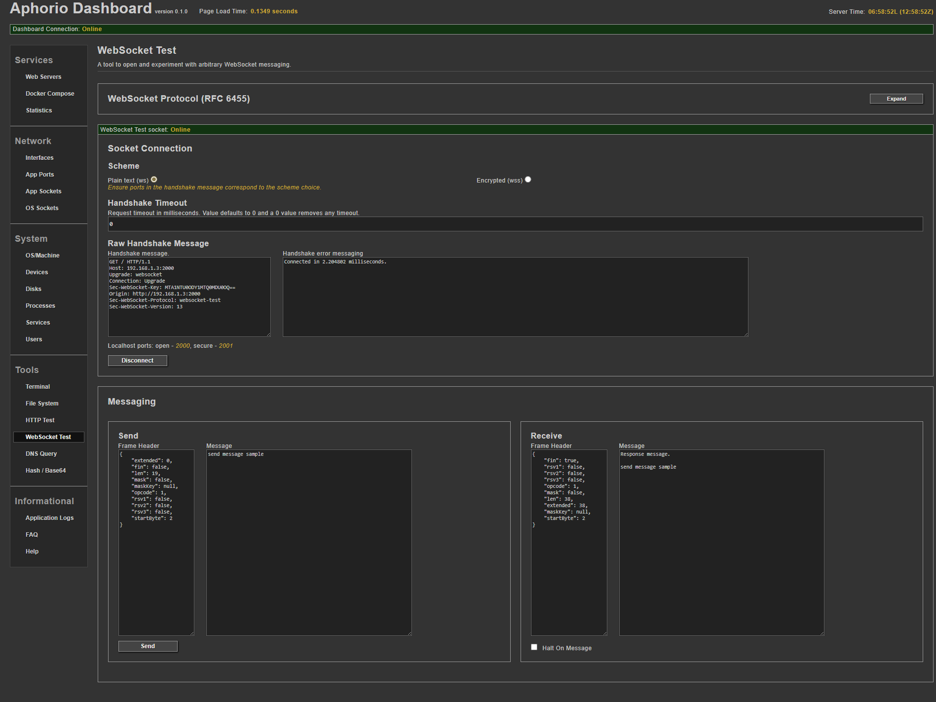
Websocket Tester
websocket tester